Visualisiert zusammenhängende Daten in Form von Bäumen oder Listen für eine schnelle Navigation durch den Datenbestand.
Standardmäßig enthalten in waveware®
Der Navigator bildet die Schaltzentrale Ihrer Softwarelösung. Er stellt Strukturen, Zusammenhänge und Hierarchien unterschiedlicher Objekte übersichtlich dar und ermöglicht einen direkten und schnellen Zugriff auf gewünschte Datensätze. Der Navigator stellt für die Darstellung vorhandener Datenstrukturen unterschiedliche Modi bzw. Ansichten zur Verfügung. Damit besitzen Anwender zu jeder Zeit einen Überblick und navigieren mühelos durch Datenstrukturen von Dokumenten, Aufträgen, Leistungen, Personal, FM-Objekten, Tickets, Projekten und vielen weiteren.
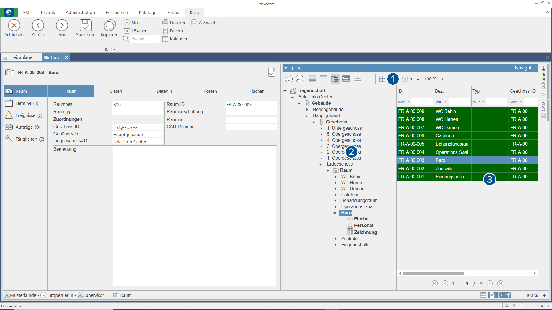
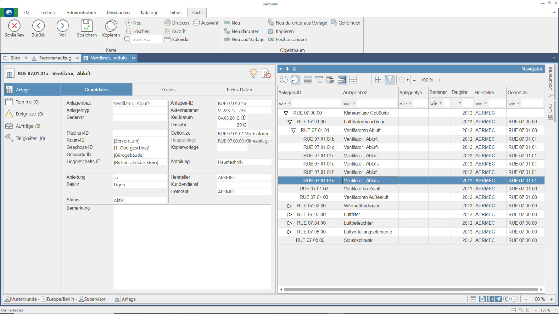
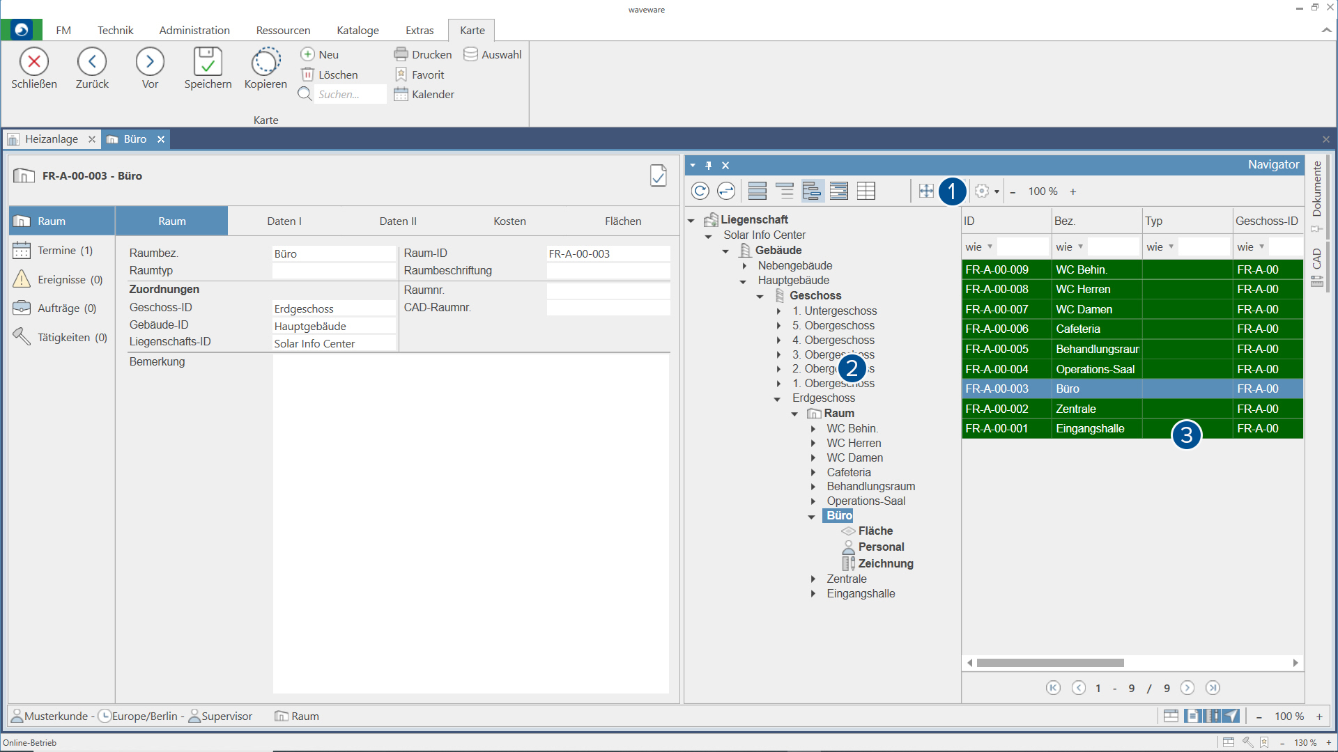
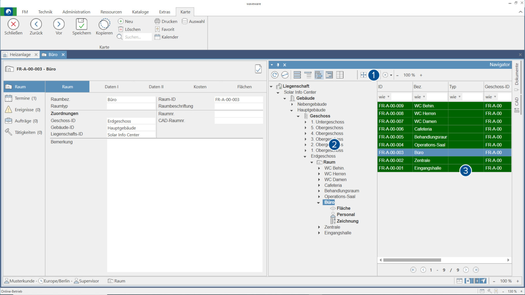
Der Navigator ist ein in waveware® standardmäßig integriertes Werkzeug, um beispielsweise CAFM-Daten in wave Facilities anzuzeigen und für Anwender zugänglich zu machen. Wie das DMS (Dokumentenmanagement) wird auch der Navigator in einem eigenen Fenster angezeigt. Die Positionierung des Tools kann innerhalb der Software-Oberfläche frei gewählt werden. Der Navigator ist in drei Bereiche aufgeteilt. Im Kopfbereich lassen sich über eine Symbolleiste verschiedene Ansichten auswählen. Im Hauptfenster unterteilt sich der Navigator in eine Baumansicht und eine Tabellenansicht. Während in der Baumansicht die hierarchischen Zusammenhänge eines Objekts dargestellt werden, gibt die Tabellenansicht Inhalte des Objektdatensatzes wieder.
In der Symbolleiste können Anwender zwischen verschiedenen Ansichten wählen und weitere Einstellungen, wie die Konfiguration von Spalten und Sortierung der Liste, vornehmen.
Die Baumansicht zeigt die hierarchische Eingliederung des ausgewählten Objekts. Dabei orientiert sich die Darstellung immer an dem nächsthöchsten Knotenpunkt.
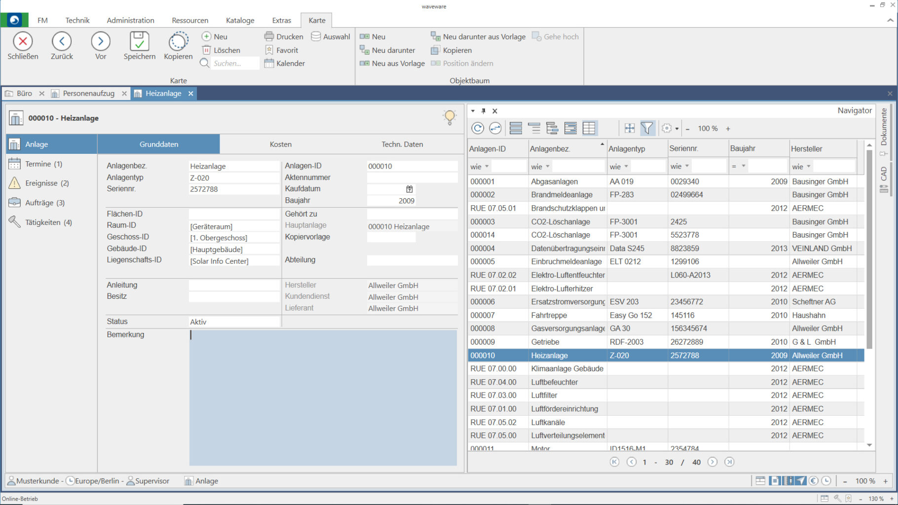
In der Tabellenansicht werden eingepflegte Daten einer Objektkarte angezeigt. Die Anordnung der einzelnen Spalten kann erweitert und per Drag & Drop beliebig angepasst werden.
Für eine optimale und übersichtliche Darstellung Ihrer Daten stellt der Navigator gleich mehrere Darstellungsvarianten zur Verfügung. Über die Symbolleiste können Anwender zwischen der Objekt-, Struktur-, Strukturlisten-, Listen- und der Gesamtansicht wählen. Abhängig vom gewünschten Schwerpunkt bietet sich jeweils eine andere Darstellungsform an. Sollen beispielsweise die hierarchischen Verknüpfungen mehrerer Objekte tabellenübergreifend angezeigt werden, wird dies über die Darstellungsform „Struktur“ erreicht. Durch die Wahl der „Liste“ werden alle zugehörigen Transaktionen des ausgewählten Objekts in einer anpassbaren Tabelle aufgelistet.
Der Navigator stellt die folgenden sowie weitere – individuell konfigurierbare – Darstellungsarten in jeder waveware® Installation zur Verfügung. Weiterhin können durch Systemadministratoren eine Vielzahl von Einstellungen vorgenommen werden. Hierzu gehört z.B. die Möglichkeit, per Rechteverwaltung sensible Daten für bestimmte Personengruppen von der Anzeige im Navigator auszuschließen.

In der Listenansicht werden Objektdaten, Katalogdaten oder Bewegungsdaten beliebig sortierbar aufgelistet.







